Что нового в Veai 5.1
В Veai 5.1 обновлён интерфейс агента: типовые пользовательские сценарии доступны прямо из окна нового чата.
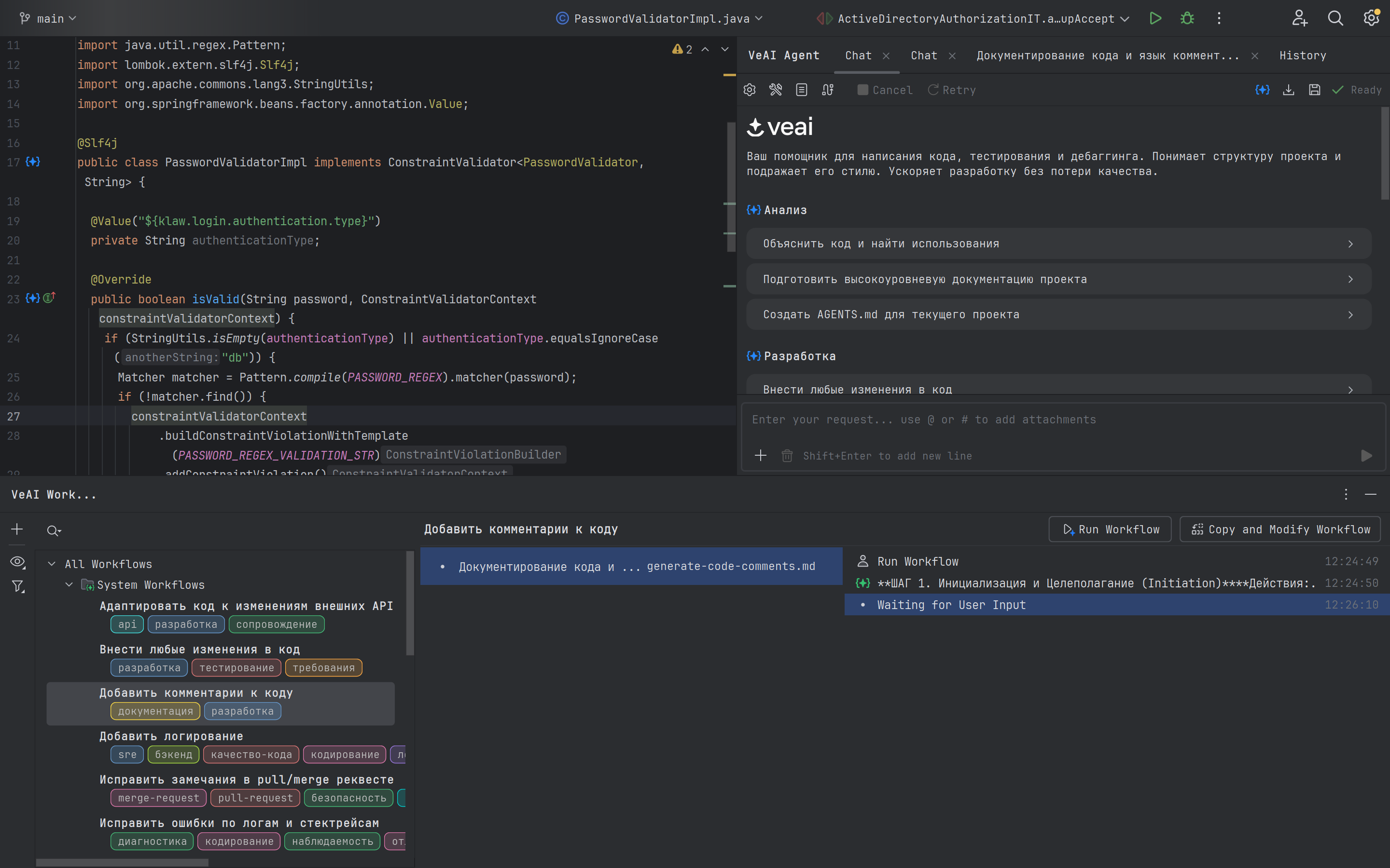
Решение типовых задач разработчика и тестировщика

- Мы обновили интерфейс и сделали его более ориентированным на задачи разработчиков и тестировщиков.
- Когда вы открываете новый чат, вы увидите список типовых задач, которые помогает решать Veai.
- Если вы нажмёте на название сценария, откроется окно всех сценариев. Также его можно открыть в любой момент, нажав на иконку Workflows сверху агентского чата.
- Слева в окне всех сценариев вы увидите стандартные и созданные вами сценарии с их тегами. Нажав на фильтр слева вы можете выбрать сценарии по нужным тегам. Также в верхней части панели вы можете отфильтровать сценарии по названию.
- Чтобы запустить сценарий, нажмите на кнопку запуска в правой части панели.
- Чтобы создать свою копию сценария и внести в неё правки под свои нужды, нажмите на кнопку
Copy and Modify Workflowв правой части панели.
Подробнее про Workflows вы можете узнать в документации здесь.
Поддержка WebStorm
Возможности AI-агента теперь доступны в WebStorm. Разработка и тестирование приложений на TypeScript также стала более эффективной с Veai.